Клиент — владелец сети кофеен, которая постоянно развивается в Центральном Федеральном округе и начинает заходить в южный регион России . Персонал постоянно меняется, графики нестабильны. Для расчета зарплаты использовался Excel. Одна огромная таблица большим количеством формул. Там были и табели, и мотивация, и переработки, и бонусы. Работать в такой схеме можно. Вопрос в цене ошибки и трудозатратах. Все это требовало ручной обработки. Ошибки были и они стоили нервов. Ниже частично представлена таблица Excel, которой пользовался заказчик.

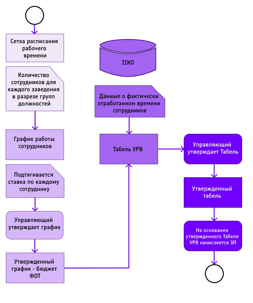
Заработная плата начисляется сотрудникам за отработанные часы. До автоматизации учет всего времени мог отличаться от реальности, так как велся вручную. Чтобы исключить человеческий фактор, был установлен контроль прихода-ухода по картам и отпечаткам. Данные об отработанном времени каждого сотрудника в разрезе торговых точек передаются в УПО, где отражаются в табеле учета рабочего времени.

До автоматизации зарплата рассчитывалась в 1С:ЗУП по классическому графику 5/2, будто все работают в офисе с девяти до шести. Но в реальности ни один сотрудник так не работал. Кто-то выходил 2/2, кто-то 1/3, некоторые вообще работали «по звонку» на нескольких точках сразу. Добавьте к этому совместительство, разные должности у одного человека, премии и штрафы — получается хаос.
Мы полностью перешли на оплату по фактически отработанным часам сотрудника в разрезе должности и торговой точки. Сотрудник может в течение месяца работать в нескольких торговых точках и на нескольких должностях. При этом ставки одного сотрудника различаются в разрезе должностей.
С целью сделать систему расчета зарплаты прозрачной и понятной в документе «Начисление ЗП» реализована подробная детализация по каждому сотруднику.
По просьбе заказчика мы реализовали для управляющего возможность ручного отражения в табеле УРВ сумм премий и штрафов сотрудникам. Для этого в документе появились две закладки:
Кроме того, реализован автоматический расчет премий сотрудникам за выполнение KPI в рамках системы мотивации.
Теперь расчет зарплаты – это точная, прозрачная и гибкая система, которую легко адаптировать под любые изменения в бизнесе — от ввода новой роли до изменения системы мотивации.
Мы сделали систему гибкой, чтобы при изменении условий (например: компенсации питания сотрудников, системы мотивации, начисления дополнительных выплат) не требовались дополнительные доработки. В системе реализован интуитивно понятный пользовательский интерфейс, где заказчик своими силами устанавливает настройки:
На основании данных настроек система делает расчет зарплаты.
Без возможности оперативно менять настройки расчета такая система просто не удержалась бы на плаву. А у клиента бизнес, в котором «шторм» происходит каждую неделю: новый сотрудник, новый график, новое условие мотивации.
В общепите одна из проблем — текучка и нехватка кадров. Чтобы удержать людей, собственник экспериментирует с мотивацией сотрудников, одна из них — компенсировать сотруднику НДФЛ полностью или частично. Мы добавили возможность задавать:
Все настройки пользователь устанавливает в 1С:УПО, здесь же происходит предварительный расчет ЗП, информация автоматически передается в 1С:ЗУП, где происходит начисление зарплаты.
Начисления из УПО передаются в ЗУП как «премии» — так сохраняется гибкость расчета и начисления зарплаты. Учитываются все особенности: НДФЛ, совместительство, физлица. Интеграция избавила собственника от рутины, снизила вероятность ошибок и сделала расчеты быстрее: теперь от табеля до ведомости — один шаг.

Автоматизировать расчеты в динамичном бизнесе можно. Главное, погружаться в детали, строить архитектуру с запасом гибкости и не бояться доработок после релиза. Мы прошли этот путь и теперь делимся опытом.
Похожие статьи
Обзор российских ESB-решений
10 подробных технических обзоров на отечественные платформы